カンクンのアップグレードが迫る中、MetisはどのようにLayer2を本当に「分散化」するのか?
執筆:深潮 TechFlow
暗号プロジェクトの謎かけを考えてみてください。「L2の中のMEME、MEMEの中のL2」。あなたは一目で見抜くかもしれませんが、これは現在大人気のEthereumエコシステムLayer2のMetisです。
L2 Beatのデータによると、Vitalikの母Natalia Ameline、母の友人Elena Sinelnikovaが関与するこのL2プロジェクトは、現在TVLが5億ドルを超え、増加率は416%に達し、Ethereum Layer 2のトップ4にランクインしています。TVLの急上昇に伴い、コイン価格も同時に急騰し、30日で300%以上の上昇を記録しています。

MetisのTVLとコイン価格の螺旋上昇の原動力は何か?
2024年第一四半期のEthereum「カンクンアップグレード」が近づく中、Layer 2プロジェクトは投資家の「射程圏」に次々と入ってきています。30億ドルの流通時価総額を持つArbitrumやOptimismなどの大型L2に比べ、時価総額がわずか3億ドルのMetisは、投資家の目にはよりコストパフォーマンスが高く映ります。さらに、Metisは独自の得意技を持っています——分散型シーケンサーです。
現在のEthereumエコシステムの主流Layer2は、スマートコントラクトの計算要求を外部サーバーにアウトソースし、最終的に結果(詐欺証明またはゼロ知識証明)をEthereumに送信して決済します。
このサーバーはシーケンサー(Sequencer)と呼ばれ、ユーザーからの無秩序な取引を受け取り、オフチェーンで処理してグループ化し、一連の圧縮された秩序ある取引を生成してEthereumに送信します。シーケンサーはL2の魂とも言えます。
厳しい現実は、現在の主流Layer2にはArbitrumやOptimismなどが含まれ、すべてが中央集権的なシーケンサーで運営されているということです。その理由は簡単で、独自の中央集権的なシーケンサーを運営する方が便利で、ユーザーフレンドリーで、コストが低いためです。
しかし、これは暗号通貨が常に標榜している分散化の精神に反するだけでなく、シーケンサーが悪用する可能性や取引の挿入、MEVなどの問題を引き起こします。
Metisは分散型シーケンサーの分野で突破を決意し、Sepoliaテストネットで分散型Posシーケンサーのテストを行い、2024年1月3日にコミュニティテストを開始します。
中央集権的なシーケンサーが行き詰まっている今、Metisは分散型シーケンサーへの総攻撃を開始し、L2トラックの分散型シーケンサーの進行を加速させ、新たな革新の波を巻き起こすことができるのでしょうか?
この記事は、Metisの技術革新とエコシステム構築の考え方を切り口に、L2トラックプロジェクトを技術とエコシステムの2つの次元で比較し、L2トラックの未来の機会と課題を探ることを目的としています。
最初の分散型POSシーケンサー:ステーキングインセンティブが運営の内的推進力を注入
誇張ではなく、シーケンサーの中央集権的な問題はL2トラックにおいてすでに深刻な状況に達しています。
一方で、現在ほとんどのL2は中央集権的なシーケンサーを運営しており、分散型シーケンサーの実現に対する態度は曖昧です。OP財団やArbitrum財団などはそれぞれ中央集権的なシーケンサーを運営していますが、彼らはそれぞれ分散型シーケンサーの解決策を提案してコミュニティの声を和らげています。しかし、中央集権的なシーケンサーの運営コストが低く、利益が大きいため、中央集権的なシーケンサーの発展は非常に遅れています。
一方で、分散型シーケンサーの実現を推進することは急務です。中央集権的なシーケンサーはブロックチェーンの分散化の初志に反するだけでなく、大きなリスクを伴います。一度故障や攻撃が発生すれば、全体のL2が影響を受けます。また、シーケンサーは取引のパッケージ化の順序、内容、構造を決定するため、中央集権的なシーケンサーは自らのアービトラージ機会を最大化するために悪用する可能性があり、MEVの価値を奪取し、ユーザー取引を完全に検閲する空間を持つこともあります。
確かに、利を求める人間の性質は変わりにくいため、分散型シーケンサーの設計は市場を洞察するだけでなく、人間性を洞察する必要があります。利を求める人間性を捉えた設計解決策は、分散型シーケンサーが長期的に安定して良好に運営されるための尽きることのない内的推進力です。
Metisが導入したステーキングメカニズムの分散型POSシーケンサー解決策は、まさにこのような基盤技術の保護とインセンティブ制度の支援を兼ね備えた存在です。
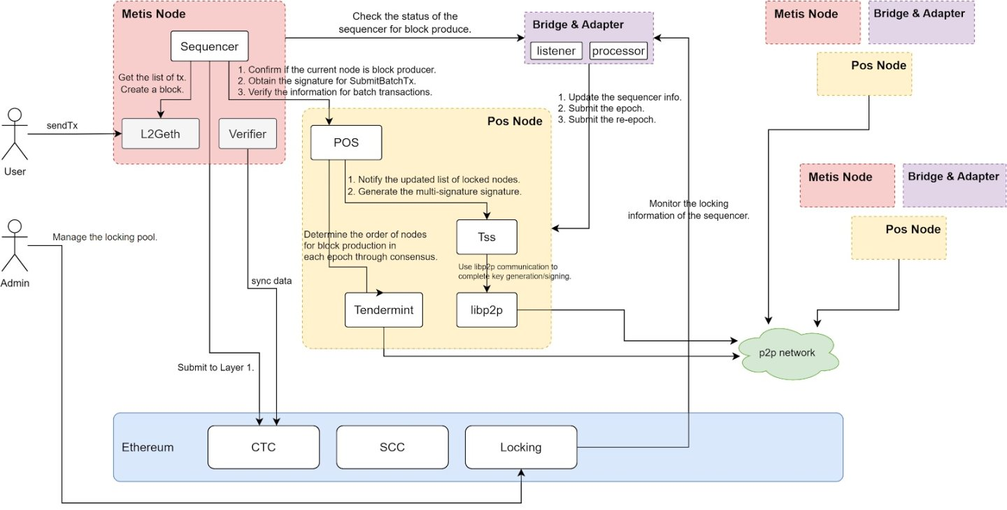
Metisの設計では、まず管理者(Admin)の役割があります。名前の通り、管理者はルールの制定者であり、分散型システムの重要なパラメータを設定する責任があります。これには、条件を満たすシーケンサーをシーケンサー池に含めることや、ブロック報酬のリリース速度を設定することが含まれます。
シーケンサー池に入るシーケンサーは、取引のパッケージ化の順序、内容、構造を決定する責任があります。複数のシーケンサーが存在する場合、パッケージ化されたバッチをL1のRollupコントラクトに提出するには、少なくとも2/3のシーケンサーの署名が必要です。
さらに、シーケンサーの悪用を防ぐために、ブロックをサンプリング検証する検証者の役割も存在します。これには、取引の順序が変更されていないか、悪意のある取引が挿入されていないかなどが含まれます。
この全プロセスは簡単に例えると、教導主任(管理者)が要求に基づいて条件を満たす教師を選び出し、出題教師(シーケンサー)として試験問題を作成し、学校に提出し、2/3の教師の署名の同意のもとで皆が認める試験標準答案を形成し、さらに監査教師が出題教師を抽出して、彼らが漏洩などの違反行為を行っていないかを監視するという形です。

Metisの分散型POSシーケンサー運用の概念図
このようなシーケンサーは複数の主体によって運営される解決策を実現し、Metisが市場のニーズを洞察し、迅速に対応していることを示しています。しかし、もう一つ考えるべき問題は、分散型は広範な参加によって形成された合意から生まれるものであり、より多くの人々を引き込む動機は何かということです。
Metisが示す答えは、ステーキング制度のインセンティブです。
まず、シーケンサー池に入るシーケンサーの運営者は、少なくとも2万METISをステーキングする必要があります。シーケンサー池に入った後、出塊シーケンサーとして参加することで、大量のトークン報酬を得ることができます。この2万METISのハードル設定には多くの正の意味があります:
システムの安定運営に関して:一方では、シーケンサーがネットワーク運営に正常に参加できる能力を検証することを目的とし、他方では威嚇効果を持ち、シーケンサーが悪用すれば、ステーキング資産が没収されることになります。
エコシステムの発展に関して:L2トークンの利用シーンが限られている現在、ステーキングメカニズムの設定は、METISのトークンの有用性を高めるだけでなく、もともと限られていたMETISの流通量をさらに減少させ、エコシステムの発展に良性の循環をもたらす非常に積極的な触媒作用を生み出します。
検証者にとって、ブロックを検証することでトークン報酬を得ることができ、さらにシーケンサーの悪用を発見した場合、シーケンサーが没収された資産の一部が検証者に報酬として与えられるため、検証者が検証を通じてより多くの利益を得る動機が無意識のうちに強化されます。
より広範な参加を引き付けるために、Metisエコシステムでは、資金が不足している一般ユーザー向けにいくつかのステーキングdAppが誕生する予定です。彼らは信頼できるシーケンサー運営者に自分のトークンをステーキングして利益を得ることができ、シーケンサー運営者はより多くのステーキングサポートを得るために、自らの利益の一部をユーザーに還元する必要があります。
こうして、広範な参加、透明な監視、そしてすべての参加者が利益を得る安定した分散型シーケンサー運営フレームワークが見えてきます。
インセンティブの他に、Metisが導入したステーキングメカニズムの実践は、L2のネイティブトークンの実用性の問題をさらに深く探求することにもつながります。長い間、L2のネイティブトークンの利用シーンはガバナンスの範囲内で彷徨っており、多くの人々がL2のネイティブトークンの存在の必要性に疑問を抱いています。L2のネイティブトークンにより多くの有用性を与える方法は、多くのプロジェクトにとっての難題となっています。Metisは分散型POSシーケンサーのメカニズムにステーキングを導入することで、インセンティブの役割を果たすだけでなく、トークンの有用性を合意とネットワークの安全性に融合させています。
もちろん、現在のこの設計はまだ理論段階にありますが、すぐにコミュニティの試練を迎えることになります。2023年12月27日、MetisはSepoliaテストネットで分散型POSシーケンサーのテストを行い、2024年1月3日にコミュニティテストを開始します。ユーザーはテストdAppやLearn to Earnなどの方法でポイントを獲得し、異なるポイントレベルに応じて異なるタイプのNFTを獲得し、最終的にNFTを使ってコミュニティテストのエアドロップを受け取ります。
Metisはコミュニティの広範な参加を奨励し、ネットワークの堅牢性をより良くテストし、漏れを見つけ出し、分散型POSシーケンサー解決策のさらなる改善を推進します。
ハイブリッドロールアップ:OP VS ZKの混戦の中で、魚と熊掌を兼ね備える
もちろん、激しいL2競争の中で、Metisの基盤となる革新は分散型POSシーケンサーだけではありません。ハイブリッドロールアップも同様に深く研究する価値があります。
L2トラックのここ2年の発展を振り返ると、OPはオープンソース技術スタックの利点を活かしてプロジェクトが次々と生まれ、エアドロップの仕掛けが何度もコミュニティの熱狂を引き起こしました。ZKの利点は、より厳密な数学的証明と高い安全性にあります。zkSyncやStarkwareなどのプロジェクトは、OptimismやArbitrumと競争する力を持っています。さらに、新しいプロジェクトのほとんどはOP系とZK系の技術ソリューションから派生したものであり、これは避けられないL2プロジェクトの技術の同質化問題を引き起こし、OP系とZK系それぞれの技術的短所がより広範なプロジェクトサンプルの中で浮き彫りになっています。
Optimistic RollupsはEVMと完全に互換性があり、オフチェーン取引処理速度が速く、コストが低いですが、OPは取引が有効であると仮定しているため、安全リスクがあります。また、詐欺証明を提出するためのチャレンジ期間が設定されているため、取引の最終確定までの時間が長くなります。
ZK Rollupsはゼロ知識証明に基づく検証方法を持ち、高い安全性を誇り、チャレンジ期間がないため、取引がより早く最終確定しますが、EVMとの互換性を実現するのが難しく、証明生成にはより高いオフチェーン計算コストが必要です。

画像出典:Metis Medium
安全性と効率性の反復的なトレードオフの中で、本来は互いに競争していた2つの派閥が融合を求め、長所を補完し合うハイブリッドロールアップ(Hybrid Rollups)が生まれ、多くの業界関係者の目にL2の未来のトレンドとして徐々に認識されるようになりました。また、多くのプロジェクトが自らのプロジェクトの特性に基づいてハイブリッドロールアップの探求を開始しています。例えば、今年7月、ハイブリッドアルゴリズムのステーブルコインプロトコルFrax FinanceはLayer 2ネットワークFraxchainを立ち上げ、これはハイブリッドロールアップの典型的な代表です。さらに、軽量ブロックチェーンプロトコルMinaも、MIPS zkVMに基づくゼロ知識証明技術をOPスタックの詐欺証明などに適用しています。
このような互換性を持つトレンドはMetisにも影響を与え、2023年3月には公開されたロードマップでハイブリッドロールアップを重点的に説明しました。
このメカニズムはOptimistic Rollupのアーキテクチャを保持しつつ、ゼロ知識詐欺防止証明(ZKFP)を導入しています。従来の詐欺防止メカニズムがすべての取引を再実行する必要があるのに対し、ZKFPは単一のZK証明を提出するだけでRollupを証明でき、単一のZK証明をチェックする方が容易で、コストが低く、より効率的に取引を処理・検証できます。
全体の運用プロセスでは、シーケンサーがブロックを生成した後、提案者が取引と状態を提出し、次に証明者がL1からデータを読み取ってブロックとMIPSプログラムを生成します。証明生成後、証明者は証明をL1に提出します。提出しない場合やスマートコントラクトが条件を満たさないと判断した場合、検証者は詐欺防止プロセスを開始し、シーケンサーがステーキングしたトークンが没収される可能性があります。

Metisハイブリッドロールアップ運用の概念図
具体的な実現思考において、Metisはハイブリッドロールアップの設計にMIPS命令セットを統合しています。
EVM命令セットは時間の経過とともに新しい命令を導入し、古い命令を廃止するため、この変化は標準化された命令セットを構築し使用しようとする開発者にとって非常に挑戦的です。そのため、MetisはMIPを基に最適化を行い、ZK証明に特化したzkMIPSを形成しました。従来のZK証明の統合に比べ、zkMIPSは再帰的証明を生成でき、複数の証明をより管理しやすい単位に集約することができ、より効率的で低コストです。
今年7月、MetisはzkMIPSプロジェクトZKMを孵化することを発表しました。ZKMはMIPS命令セットを採用し、CPUレベルで全ての仮想マシン(VM)とアプリケーションのゼロ知識証明(ZKP)セキュリティを実現し、さまざまなブロックチェーンのスマートコントラクトエンジンをサポートします。即挿入特性により、開発者はコードベースを変更することなくZKPを適用でき、採用コストが低下します。Ethereumの分散型セキュリティ基盤を活用することで、ZKMはすべてのブロックチェーンおよび非ブロックチェーン取引を検証できます。
もちろん、MetisはEVMがエコシステム構築において重要な意義を持つことも理解しています。EVMとの互換性は、多くの成熟したEthereumエコシステムの開発者をMetisエコシステムにシームレスに引き込むだけでなく、開発者がEthereumエコシステムの膨大な実用ツール、開発チュートリアル、基盤施設を享受できるようにします。これに基づき、MetisはMetis仮想マシン(MVM)のロールアップ解決策を発表しました。MVMの設計はEVMとほぼ同じですが、計算とストレージ機能を分離するなどの重要な改良が行われています。このような設計は、Metisエコシステムを広範なEVM宇宙に開放するだけでなく、Gas費用を削減し、出金待機時間を短縮します。
こうして、MetisはOP系の利点を保持し、EVMの等価性を実現し、開発者にとってコーディングしやすい環境を提供するだけでなく、ZK系の最終性と安全性の利点を発揮し、取引の最終確定時間を7日から約4時間に短縮し、安全性を大幅に向上させました。開発者にとって、ハイブリッドロールアップはより低いハードルと柔軟性を提供し、ユーザーにとってはより安全で効率的です。
2021年と比較して、現在のL2技術は確かに成長し成熟していますが、これはトラックの革新者たちの守正な革新のおかげです。その一員として、Metisは分散型シーケンサーとハイブリッドロールアップに対する理解と設計を通じて、L2技術革新の先駆者としての進化を示し、エコシステム構築の分野でもユーザーと開発者のニーズに応える開拓者です。
ユーザー視点から、多次元経済インセンティブがエコシステムの多様性を促進
Layer 2の構築は商業施設の建設に似ており、技術的問題の段階的な実現は商業施設の鋼鉄の骨組みを構築するようなもので、商業施設の繁栄に対する堅実な保障を提供します。そして、取引の主体はユーザーであるため、商業施設の繁栄は集客と顧客獲得に依存しています。同様に、L2の繁栄も2つの側面に現れます:
より多くの開発者をエコシステムに引き込んでプロジェクトを構築し、持続的な革新を行う方法;
より多くのユーザーをエコシステムに引き込み、参加し続ける興味を持たせる方法;
各L2プロジェクトはこの流量争奪戦の中で、実践を通じて多くの成功体験を積んできました。Optimismは何度もエアドロップを行い、次にOP Stackのオープンソースコンポーネントを利用してスーパーチェーン宇宙を構築しました。Arbitrumは主要なDeFiプロジェクトを積極的に導入し、Uniswap、Aave、Curve、1inchなどの大規模DeFiプロジェクトの参加がArbitrumに大量のユーザーをもたらしました。CoinBaseに支えられたLayer 2プロジェクトBASEは、現象的なアプリケーションFriendTechを発表し、一躍有名になりました。Blurの創設者はLayer2ネットワークBlastを立ち上げ、RWAネイティブ収益の仕組みで9日間でTVLが6億を突破しました…
L2トラックに深く関わってきたMetisは、エコシステムの集客に関する一般的な手法を熟知しており、基本戦略に従いながら、低いハードルと高いリターンを重視し、ユーザーと開発者の2つの次元からエコシステムの版図を拡大しています。
ユーザーにとって:
エコシステムへの参入ハードルを下げることは、ユーザーを引き付けるための第一の要件です。そのため、各L2プロジェクトはエコシステム基盤「ウォレット」の発展を非常に重視しており、Metisも例外ではありません。現在、MetaMask、Trust Wallet、imToken、TokenPocket、OKX Web3ウォレットなどの多くの主流ウォレットがMetisをサポートしており、ユーザーは追加の学習コストなしにウォレットを通じてMetisエコシステム内のさまざまなdAppと簡単に相互作用できます。
エコシステムへの参加コストを下げることは、良好なユーザーの評判を積み重ねることができます。ハイブリッドロールアップの巧妙な設計により、Metisエコシステムの取引体験は効率的で安全です。さらに、Metisは分散型ストレージMemoLabsを統合しており、取引手数料はOptimismやArbitrumに比べて十数倍低く、ETHの送金は$0.01未満です。将来的にはMetisがDA層をETHメインネットに変更することで取引手数料は上昇する可能性がありますが、それでも低廉な範囲内に留まり、取引の安全性はさらに向上します。

画像出典:l2fees.info
豊富なエコシステム参加の選択肢は、ユーザーが長期的に留まるための鍵です。Layer2 Stationのデータによると、Metisエコシステムのアプリケーションは100以上に達し、DeFi、ウォレット、NFTなどの分野を網羅しています。その中にはAave、SushiSwap、Stargateなどの高い知名度を持つDeFiアプリケーションも含まれており、初期の参加がMetisに大量のユーザーを引き寄せ、Metisエコシステムのユーザーにさらなる遊びの要素を提供しています。

画像出典:Twitter @Layer2_Station
興味深いことに、Metisのプロジェクト名はギリシャ神話の知恵の女神メティスに由来しているため、Metisエコシステム内ではこのようにギリシャの女神にちなんだプロジェクト名が非常に一般的です。例えば、DeFiの収益強化器Maiaのプロジェクト名は生育の女神(古代ギリシャ語:Μαῖα)に由来し、DexアグリゲーターHera Financeのプロジェクト名は女王ヘラ(ギリシャ語:Ἥρα)に由来しています…このような名称の面白い呼応は、コミュニティメンバーにとってMetisエコシステムの大きな記憶点となっています。
今後、Metisはエコシステムの多様性をさらに推進し、より多くのDeFi、GameFi、SocialFi、NFTプロジェクトを引き入れ、エコシステムの版図をさらに充実させ、ユーザーに豊かな体験を提供します。
ユーザーの利を求める心理を捉えることは、流量の鍵をつかむことです。エアドロップの仕掛けはかつてL2コミュニティで最も話題にされていたトピックであり、2021年の立ち上げ時にMetisは大量のエアドロップを行いました。また、2週間後に開始される分散型POSシーケンサーのコミュニティテスト(2024年1月2日)も、積極的にテストに参加するコミュニティメンバーに豊富な報酬を提供します。
エアドロップの他に、Metisは収益とエコシステム参加を結びつけ、Metis提唱者プログラムを立ち上げました。コミュニティメンバーがMetisの発展理念に賛同し、コンテンツ制作能力やソーシャルメディアの影響力を持っている場合、このプログラムに申し込むことができ、Metisの発展に貢献し、相応の報酬を得ることができます。
今年9月、Metisは500万ドルのDeFiインセンティブプログラムMetis Journeyを発表し、活発なDeFi参加者を奨励するために、10万METISトークンがAaveユーザーのMetis上の流動性プール(ETH、METIS、USDC、USDT、DAIを含む)を奨励するために配分されます。このような一連のインセンティブは、ユーザーのエコシステム参加の利益を向上させ、より多くのユーザーをエコシステムに引き込むことを目的としています。
また、上記でも述べたように、分散型POSシーケンサーの実施に伴い、一般ユーザーは自分のトークンをシーケンサー運営者にステーキングすることで、出塊マイニングの収益を共有することができます。
開発者にとって:
技術的な低ハードルは開発者の学習コストを大幅に削減します。Optimistic Rollupのアーキテクチャを保持することで、MetisはEVMの等価性を提供し、多くのEthereum開発者がエコシステムにシームレスに参加できます。
周到な技術サービスは開発者が多くの回り道を避けるのに役立ちます。多くの技術的に非常に成熟したプロジェクトと同様に、Metisの公式ウェブサイトには詳細な技術文書、開発チュートリアル、関連技術ツールが掲載されており、開発者交流コミュニティが技術交流と学習を促進しています。グループ内の専門技術者が迅速に応答し、新たに参加した開発者の疑問に答えています。
さらに、Metisは開発者への資金支援も惜しみません。公式ウェブサイトではスマートコントラクトに対するバグ報奨金プログラムが長期的に有効で、最高で10万ドルの報酬が得られます。また、Metisは不定期にハッカソン活動を行い、有望なプロジェクトや開発者を発掘し、資金、技術、マーケティングの支援を行います。
今週、Metisは1億ドルのエコシステム発展基金を発表し、460万METISがシーケンサーのマイニング、資金追跡、新プロジェクトの展開、その他のプロジェクトに資金を提供するために配分されます。今後、この基金はDeFi、RWA、SocialFi、NFT、クロスチェーン技術、スマートコントラクト開発、ブロックチェーンセキュリティ、分散型アイデンティティとプライバシーソリューション、ゲームなどのトラックのプロジェクトに重点を置き、そのエコシステムの成長を加速させます。

画像出典:Twitter @MetisDAO
2024年に向けて:複数のマイルストーンの実現を迎える
年初に発表されたロードマップでは、ハイブリッドロールアップのアップグレードシリーズもMetisの重点事項であり、公式チームはZKMが2024年第一四半期に皆さんにお目見えすることを明らかにしました。
さらに、Metisのもう一つの重要なマイルストーンは、間もなく行われる分散型POSシーケンサーのコミュニティテスト活動です。
第一段階のテスト活動は2週間(2024年1月3日 - 1月17日)にわたり、ユーザーがSepoliaテストネット上に展開されたMetis dAppと相互作用することを奨励することを目的としています:
Hummus Exchange
Netswap
Tethys Finance
METISトークンのネイティブ流動性ステーキングプロトコル
その他…
分散型シーケンサーを実現する最初のプロジェクトとして、分散型シーケンサーの発展に関心を持つコミュニティメンバーは、このコミュニティテスト活動に高い好奇心と期待を寄せています。その際、Metisのソーシャルメディアプラットフォームでも、さらなるプレイガイドや報酬の詳細が発表される予定です。また、活動には一連の報酬が設定されており、プレイはエアドロップと連動しています。興味のあるユーザーは引き続き注目してください。
2024年に向けて、Metisの第一四半期の作業の重点は分散型POSシーケンサーの立ち上げに集中します。第二四半期には、Metisはハイブリッドロールアップのテストネットでの立ち上げ関連作業を迅速に進めます。第三四半期には、MetisのCommon + Eco Nodeの二層ガバナンス構造が正式に立ち上がります。
Metisエコシステム全体を見渡すと、数日前、MetisのTVLは約2.4億ドルで、ウォレットアドレスの数は約47万、オンチェーンの日次アクティブアドレスは約2000でしたが、今週MetisのTVLは3.55億ドルに急上昇しました。これは、上述のマイルストーンの段階的な実現がMetisに与える正の影響を示すだけでなく、コミュニティがMetisの厚積薄発に対して大きな期待を抱いていることを示しています。
一方で、現在Metisトークンの投資家と創業チームに配分された額はすでにすべて解除されており、オンチェーンウォレットを追跡することで、機関投資家たちが次々と売却していることがわかります。他のL2プロジェクトが大量の機関やチームのトークンを保持しているのに対し、Metisは多くのKOLの目にL2トラックの優れた投資対象として映っています。
さらに、分散型POSシーケンサーの立ち上げに伴い、インセンティブ制度の導きの下、シーケンサーは2万METISをステーキングして出塊報酬を得ることを選択し、ユーザーもトークンをステーキングしてシーケンサーと収益を共有することを選択します。トークンの実用性も向上し、その時、Metisは急速な発展期を迎える可能性があります。

画像出典:l2beat.com
2024年に向けて、Metisは複数のマイルストーンの実現を迎え、エコシステム構築の進行が加速する中で、Metisは四大天王(Arb、OP、zksync、starkware)に挑戦し、L2の第一梯隊に入る機会をつかむことができるかもしれません。
結論
分散型シーケンサーの高まる声と、多くの開発者によるハイブリッドロールアップの深い探求から、L2トラックは分散化と統合のトレンドを示していることがわかります。
流れに乗って、一日千里。現在のL2競争の中で、私たちもトレンドに基づいてより賢明な選択をし、互換性を持つ心構えで革新を続け、プロジェクトを外に出しながらトラックの突破を促進する必要があります。
「Metis」というプロジェクト名は、古代ギリシャ語でΜῆτιςを意味し、ギリシャ神話の知恵の女神を象徴しています。この名前の巧妙さは、プロジェクトの自己定位と期待を含んでいるだけでなく、MetisがL2競争の中で非常に賢明な戦略と選択を持っていることを暗示しているかもしれません。
早くもOP系とZK系の競争内耗から脱却し、鋭い市場の嗅覚でハイブリッドロールアップを狙い、分散型の理念を堅持し、技術とインセンティブ手段を通じて分散型POSシーケンサーの安定した運営














